If you’re a developer working in Visual Studio, chances are you’ve hit a few bumps in the road—slow load times, clunky navigation, unreliable IntelliSense, and the occasional “Where did that file go?” moment. These common pain points can quickly add up, dragging down your productivity and turning routine coding tasks into frustrating time sinks.
Many developers accept these issues as just part of the job. But what if they didn’t have to be?
Visual Assist, a powerful productivity extension for Visual Studio, was built to solve the exact problems that slow developers down, without changing your entire workflow. In fact, you might already be struggling with features that have smarter, faster alternatives within reach.
In this article, we’ll explore how Visual Assist can help you improve Visual Studio performance, uncover better ways to navigate large projects, and fix annoying quirks like IntelliSense not working, especially if you’re working with Unreal Engine or C++. Whether you’re dealing with slow Visual Studio response times or you’re simply unaware of better options, this guide will show you how to reclaim your flow and speed things up.
Let’s take a closer look at the Visual Assist features that can fix what’s slowing you down.
Table of Contents
Common Visual Studio pain points (and how Visual Assist fixes them)
In this section, we’ll explore common Visual Studio performance issues that most developers face—and how Visual Assist provides effective solutions.
Problem #1: Clunky file navigation in large projects
The problem
Working with large codebases in Visual Studio often means dealing with hundreds—or even thousands—of files spread across multiple folders. While Visual Studio’s native file explorer gets the job done, it can feel painfully sluggish when navigating complex projects. Endless scrolling and limited filtering options disrupt your focus and waste precious time.
The fix
Visual Assist’s Open File in Solution feature offers a faster, smarter alternative. Designed for performance, it allows you to locate any file instantly, even in massive solutions, using just a few keystrokes. The built-in filtering engine narrows down your results as you type, letting you jump to exactly what you need without wading through the entire project tree.
Visual Assist offers a suite of powerful navigation tools specifically designed for large solutions. These tools let you jump between files, symbols, methods, and related code with incredible speed and accuracy:
- Open File in Solution: Quickly find and open any file with just a few keystrokes. It supports filtering, wildcards, and even fuzzy search. Explore more about Open File in Solution.
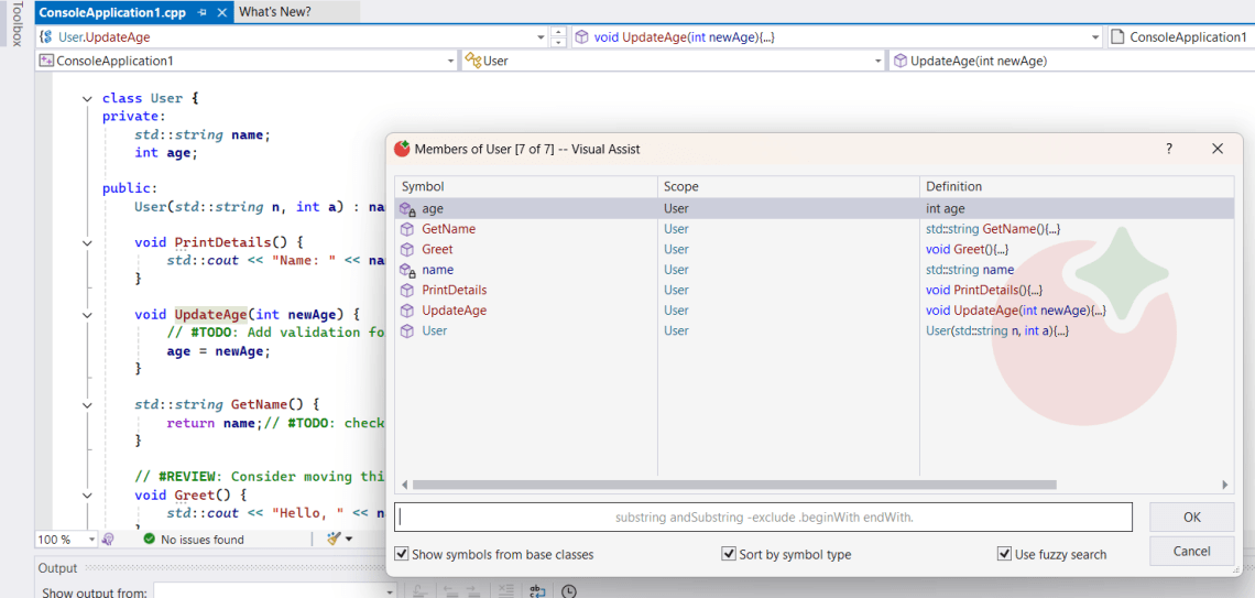
- Find Symbol in Solution: Search for any class, method, or variable—even if you only remember part of the name. We will discuss more about this feature in the next section.
- Goto Related: Instantly jump between related files, like header/implementation pairs or base/derived classes. Read more on the Goto Related feature.
- List Methods in Current File: Navigate large files by jumping to any method or function in a dropdown list.
These features eliminate the need to scroll endlessly or manually search through your folder structure. Whether you’re working in C++, C#, or Unreal Engine code, Visual Assist helps you move through your project like a pro.
Bonus tip
Want to locate a file or symbol without knowing the exact name? Just use an asterisk * in your search. For example, typing *Manager in Open File in Solution or Find Symbol will return results like UserManager, AccountManager, and more. Fuzzy search makes finding things faster—even when your memory isn’t perfect.
Problem #2: Can’t recall the exact name of a symbol
The Problem
You’re in the zone, deep into a feature or bug fix, and you need to find a class, method, or file—but you can’t remember the exact name. Visual Studio’s default search isn’t forgiving. If your input isn’t precise, you’re met with zero results or a long list of unrelated suggestions, forcing you to waste time browsing through files manually.
The Fix
Visual Assist makes this easier with fuzzy search built into tools like Open File in Solution and Find Symbol. These features allow you to search using partial names or approximate guesses. Can’t remember if it was UserManager or AccountManager? Just type *manager, and Visual Assist will surface relevant results instantly—even if your memory is fuzzy.
Bonus Tip
Combine fuzzy search with filters to narrow down by file type, scope, or symbol kind. Want even more control? Use negative filters by adding -word to your search. For example, *Manager -Account shows all items with “Manager” but excludes any that include “Account”. It’s one of the fastest ways to find exactly what you need, especially in large or unfamiliar codebases.
Problem #3: Unreal Engine source code shows incorrect red squiggles
The Problem
If you’re developing with Unreal Engine in Visual Studio, you’ve probably run into frustrating red squiggles under perfectly valid code. This usually isn’t your fault—it’s IntelliSense struggling to interpret Unreal Engine’s complex macro system. These false errors clutter your editor, create confusion, and slow down your workflow.
The Fix
Visual Assist comes with dedicated Unreal Engine support that understands UE’s syntax, reflection macros, and naming conventions far better than default IntelliSense. It correctly parses Unreal code, eliminating misleading squiggles and giving you accurate suggestions. In fact, many developers choose to disable IntelliSense entirely and rely solely on Visual Assist for parsing, symbol lookup, and navigation, resulting in cleaner code views and faster performance.
Bonus Tip
You can disable IntelliSense in Visual Studio’s settings and still enjoy full code completion, navigation, and error-free parsing through Visual Assist—especially helpful when working on large UE4 or UE5 projects.
Problem #4: Visual Studio lags when typing or scrolling
The Problem
When working on extensive projects, many developers experience lag in Visual Studio, particularly while typing or scrolling. This slowdown is often reported when IntelliSense is enabled, especially in large or complex codebases. Developers have observed that background parsing and real-time suggestions can affect responsiveness and break focus. In Unreal Engine projects, for example, IntelliSense may even become unresponsive, prompting many to disable it in favor of more reliable alternatives like Visual Assist.
The Fix
Visual Assist is built for speed. The parsing engine of Visual Assist operates more efficiently than IntelliSense, particularly when working with large or complex projects. The combination of disabling IntelliSense with Visual Assist’s code suggestions, navigation tools, and context-aware features will eliminate performance delays, allowing you to continue coding without interruptions.
Bonus Tip
The performance of developers improves right away when they disable IntelliSense completely and let Visual Assist handle code completion, reference finding, and symbol navigation tasks.
How to Enable Visual Assist’s Code Suggestions
Open Visual Studio.
Go to the Extensions menu ? VAssistX ? Visual Assist Options.
In the Visual Assist Options window, navigate to Suggestions.
Here you can enable the required options.
Click OK to apply the settings.
Optional: Disable IntelliSense (for best performance)
To rely only on Visual Assist and reduce lag:
- Go to Tools ? Options ? Text Editor ? C/C++ ? Advanced
Set Disable IntelliSense to True
This allows Visual Assist to fully handle code completion, navigation, and suggestions, resulting in a smoother experience, especially in large projects or when working with Unreal Engine.
Problem #5: Limited refactoring tools in Visual Studio
The Problem
While Visual Studio offers some built-in refactoring options, they often fall short, especially in complex C++ projects. Refactors like renaming symbols or introducing variables can be inconsistent, incomplete, or prone to errors depending on the context. This makes developers hesitant to trust these tools, slowing down their workflow.
The Fix
Visual Assist provides a robust and reliable set of refactoring tools designed with real-world C++ usage in mind. You get smart options like Rename, Encapsulate Field, Introduce Variable, Change Signature, and Create from Usage, all backed by deeper code understanding. These tools work more consistently and accurately across different project types and coding styles, helping you restructure code confidently and without breaking anything.
Bonus Tip
Visual Assist’s refactoring tools are not only more consistent—they’re also smarter. For example, they understand Unreal Engine macros like UFUNCTION and UPROPERTY, allowing you to safely rename or refactor even macro-decorated code that typically breaks under standard IntelliSense-based tools.
Create from Usage – Smart refactoring made easy
Try the Create from Usage feature when writing new code—it lets you generate declarations and implementations on the fly by referencing them before they exist. It’s a fast and intuitive way to build out logic without breaking your coding rhythm.
How to Use “Create from Usage” in Visual Assist
- Just write your code as if the function, variable, or method already exists.
For example:
class MyClass {};
int main()
{
MyClass obj;
obj.DoSomethingUseful(); // <- Now Visual Assist can step in!
}
If DoSomethingUseful() hasn’t been declared or defined yet, Visual Assist will detect this.
- Place your cursor on the symbol (e.g., method or variable) you just used.
- Press Alt+Shift+Q (Visual Assist Quick Action menu)
Alternatively, right-click the symbol and look for Quick Actions and Refactorings ? Create from Usage.
Visual Assist will offer to generate the corresponding declaration and definition for you—automatically placing them in the appropriate header and source files if needed.
Tip:
This feature is especially useful when you’re doing test-driven development or writing out logic before formalizing structure. It keeps your flow uninterrupted by letting Visual Assist handle the boilerplate creation.
Conclusion
Visual Studio is a powerful IDE—but as your projects grow, so do the cracks in its default experience. From sluggish file navigation and limited refactoring tools to IntelliSense breakdowns in Unreal Engine projects, these friction points can quietly eat away at your productivity.
That’s where Visual Assist steps in.
Whether you’re building AAA games in Unreal Engine, managing sprawling C++ projects, or simply tired of lag and limitations, Visual Assist provides the tools to help you code faster, smarter, and more confidently. With features like fuzzy symbol search, advanced refactoring, code suggestions, and context-aware navigation, Visual Assist fills in the gaps and removes the roadblocks that slow you down.
Most importantly, it integrates seamlessly into your workflow—no steep learning curve, no drastic changes. Just better performance, deeper code understanding, and a smoother development experience.
If you’ve been struggling with Visual Studio performance, now you know: Visual Assist has the fix.
Download a free trial of Visual Assist and experience the difference for yourself.
